- 13 Янв 2023
- 28
- 119
- 50
-
- 0
Всем привет!
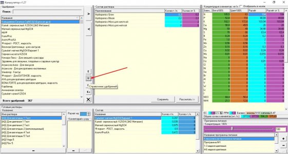
Решил разобраться как пользоваться калькулятором NPK, скачал вот этот

Планировал посчитать дозировку удобрений GHE, но столкнулся с такой проблемой, что на цвет вообще никак не удавалось добиться необходимого соотношения элементов без заоблачных доз удобр.
Сильно отставал фосфор и калий.
Начал ковырять и обнаружил, что в калькуляторе эти элементы указаны как оксиды, т.е. P2O5 и K2O с понижающими коэффициентами 0,436 и 0,83 соответственно.
Вроде бы верно, именно эти соединения указаны на банке, например, FloraBloom, но так же там написано, что это доступные фосфор 5% и калий 4%. Т.е. получается, что доля уже пересчитана с учетом этих соединений элементов?
Если изменить состав и внести вместо оксидов долю доступных элементов, т.е. указать P - 5% и K - 4%, то получается дозировка уже более похожа на правду.
Подскажите пожалуйста, как все-таки правильно?
Решил разобраться как пользоваться калькулятором NPK, скачал вот этот

Планировал посчитать дозировку удобрений GHE, но столкнулся с такой проблемой, что на цвет вообще никак не удавалось добиться необходимого соотношения элементов без заоблачных доз удобр.
Сильно отставал фосфор и калий.
Начал ковырять и обнаружил, что в калькуляторе эти элементы указаны как оксиды, т.е. P2O5 и K2O с понижающими коэффициентами 0,436 и 0,83 соответственно.
Вроде бы верно, именно эти соединения указаны на банке, например, FloraBloom, но так же там написано, что это доступные фосфор 5% и калий 4%. Т.е. получается, что доля уже пересчитана с учетом этих соединений элементов?
Если изменить состав и внести вместо оксидов долю доступных элементов, т.е. указать P - 5% и K - 4%, то получается дозировка уже более похожа на правду.
Подскажите пожалуйста, как все-таки правильно?
